I use many wildcards, but I often felt like I was seeing the same results too often. So, I 'VibeCoded' this node with a memory feature to avoid the last (x) used wildcard words.
I'm just sharing it with the community β if you need help, I'll try my best, or you can always ask Gemini or ChatGPT.
Have fun!
Update Notes: v1.1
New Features & Improvements:
Recursive Search: Wildcards are now found automatically in subfolders (e.g.,
__hero__finds/wildcards/rpg/hero.txt).Integrated Styles: New dropdown menu to quickly apply aesthetic styles (e.g., Psychedelic, Surreal, Cyberpunk) as a prefix.
Smart Empty-Check: The node will not process or add styles if the text input is empty, preventing accidental resource waste.
Enhanced Debugging: Console now logs the selected item, total pool size, and remaining items in the current history cycle.
Stability: Improved regex parsing and bracket
{a|b}resolution to prevent crashes from malformed syntax.
Smart Wildcard Loader: Quick Start
Update Notes: Smart Wildcard Loader (v1.03)
Improved Parsing & Debugging
Robust Wildcard Handling: The parser now intelligently ignores incomplete or unclosed markers (e.g.,
__unfinished_tag), preventing prompt corruption.Enhanced Debugging: Added console warnings for invalid markers and missing wildcard files when
debugis enabled.
New Features (v1.02)
Auto-Pool Mode: Set
history_depthto 0 to automatically detect file length. It will exhaust every single line before any word repeats.Reset Button: Use the
reset_historytoggle to instantly wipe the memory and all frequency stats.Frequency Tracking: If
history_depth > 0, the console highlights repeated picks in RED and tells you exactly how often they have appeared.Skip Counter: Tracks the node's "workload" by counting how many lines were skipped to respect your history settings.
1. Setup
File: Save
SmartWildcard.pyinComfyUI/custom_nodes/.Folder: Create a
wildcardsfolder in your mainComfyUI/directory.Content: Put your
.txtfiles (one option per line) inside that folder.
2. How to Use
Inline:
{red|blue|green}picks one color directly from your text.Files:
__subjects__picks a random line fromwildcards/subjects.txt.Multi-Pick:
__colors__+3picks 3 unique colors from the file.Pattern Search:
__*locati*__finds any file containing "locati" (likelocations.txtorold_location.txt).Nested: You can mix them! Example:
{__hero__|__villain__} in __*world*__.
3. Settings Explained
history_depth: * 0 (Recommended): The "Auto-Pool". Remembers everything until the file is empty.
1+: Fixed memory. Remembers the last X items and blocks them.
reset_history: Set to
Trueto clear the brain. (Turn back toFalseafter one run).debug: Enables the color-coded live feed in your terminal.
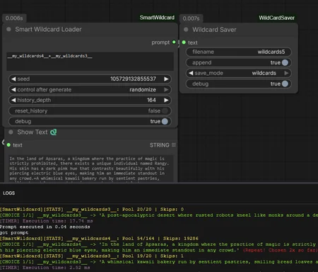
4. Reading the Debug Logs (Console)
π’ [CHOICE]: The word picked from your file.
π΄ (Repeat!): Only appears if a word is picked again (helps you tune your history depth).
π‘ [STATS]:
Pool 400/452means 400 fresh lines are left;Skipsshows how many were blocked.π΅ [RESET]: The pool was empty, so the node started a new cycle.
π£ [TIMER]: Shows exactly how many milliseconds the processing took.
Why use this?
Total Variety: Ensures you see every single line of your wildcard files before a repeat occurs.
Deep Logic: Files can contain other tags, allowing for infinitely complex prompt chains.
Efficiency: All memory is stored in RAM. Itβs fast and resets when you restart ComfyUI.






