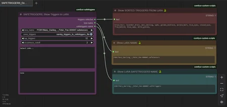
comfyui-safetriggers; READ SORTED TRIGGERS FROM LoRAs using ComfyUI Nodes
Got a LoRA and you don't know how to activate it?
Downloaded a LoRA and you have forgotten its triggers?
Got an orphaned LoRA and no documentation?
We're ALL been there!
Add the SAFETRIGGERS Custom Node to your ComfyUI workflow and don't just read the triggers from the LoRA like other tools but;
SORT TRIGGERS; Get the most important triggers in descending order of how frequently they occured in the images used to train the LoRA.
LoRA MAKERS; Find out what REALLY triggers your LoRA.
EXCLUDE UNIMPORTANT TRIGGERS; Ignore triggers that only occur a few times, concentrating on the triggers that occured most often.
OUTPUT TOP10, TOP20, TOP-N TRIGGERS; Select the triggers that matter!
SAVE A *.safetriggers FILE ALONGSIDE THE LoRA; Faster access of ALL the SORTED triggers, trigger-words and trigger-phrases from the LoRA and in a standard JSON format for convenience.
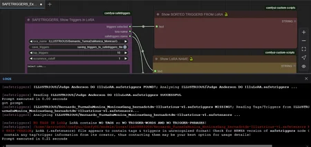
IDENTIFY DEFECTIVE LoRAs LACKING TRIGGER-DATA; Some LoRAs contain NO TRIGGER DATA... now you can detect which ones you should contact the original maker about!
LoRA MAKERS; Check out your LoRA before you inflict it upon the world!
A handy tool for GETTING THE MOST from LoRAs.
Available from GitHub;
[ISSUE; GITHUB CURRENTLY 404ing my pages as it suspects I am a bot for some reason?! Currently I'm trying to fix this. Download the ZIP here and install manually for now. When they lift my account ban it WILL update through ComfyUIManager as that is set up too... but they cannot get in either to get my files from my git. It's all very tiresome.]
https://github.com/Davros666/comfyui-safetriggers/
Download it and take control of your uppity LoRA collection NOW!
Description
1.0beta - BETA TEST VERSION;
KNOWN_BUG; Not Updating Node Text Fields BUT OUTPUT WORKS!
Waiting on ComfyUI for documentation re. how to update Custom Node Text Fields.






