CivArchive
    Simple Flux Kontext GGUF workflow 4gb VRAM Realistic Cinematic 2Pass + Lora - v1.1
    NSFW
    Preview 61510754
    Preview 61510809

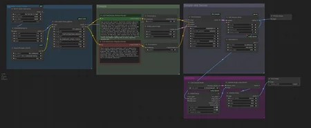
    Hi! This is a simple workflow to create realistic images using Flux Dev, Schnell, Kontext or other models with only a laptop and 4GB VRAM.

    The Workflow uses GGUF files , uses two samplers and torch teacache etc for speed.

    In only 30 steps im getting semi realistic images with

    🎥 Video Explainer:

    📦 DOWNLOAD SECTION

    Only MODELS (not VAE or CLIP)

    VAE

    CLIP

    📖 Download Overview

    • Flux Kontext = Higher quality, Image editing

    • Flux Dev = Higher quality

    • Flux Schnell = Faster, needs fewer steps to create usable images

    • PixelWave = Merged checkpoint for better realism

    ⚙️ Quantization

    • -q8 → Highest quality, most VRAM used

    • -q5 → Least quality loss, most performance gained

    • Below -q5 → Less VRAM usage, lower quality

    CLIP

    • fp16 → Better textual understanding, more VRAM used

    • fp8 → Less textual understanding, less VRAM used

    • scaledless

    🔗 Helpful Sources:

    If you have any questions, leave a comment and I will try to help :)

    Description