CivArchive
    Multi Prompt Flux Dev - v1.0
    Preview 96572460

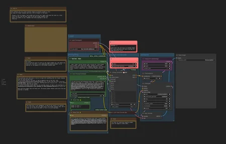
    A comfyui workflow that runs a list of multiple prompts one after another. The workflow is based at the Flux Dev text to image workflow. But the nodes can be applied to other text to image workflows too.

    This workflow uses a custom node, which  i developed for this workflow. It can be found at Github, and you can install it with the ComfyUI manager.

    https://github.com/ReinerBforartists/comfyui_auto_prompt_schedule

    Howto

    Load a text list, or paste in a list of prompts. Run.

    Requirements

    It depends of the size of the images and your chosen image model.

    Description

    Workflows
    Flux.1 D

    Details

    Downloads
    125
    Platform
    CivitAI
    Platform Status
    Available
    Created
    8/26/2025
    Updated
    11/13/2025
    Deleted
    -

    Files

    multiPromptFluxDev_v10.zip

    Mirrors

    CivitAI (1 mirrors)