CivArchive
    JonXL Top 10 Video Joiner + Interpolate + Upscale - v1.0
    Preview 94606073Preview 94609276

    JonXL's Top 10 Video Joiner (+Interpolation and Upscaling)

    *Downgrade node 'rgthree-comfy' to a lower version like 1.0.25052900, since their new bug prevents groups showing up in the control (bypass) panel*

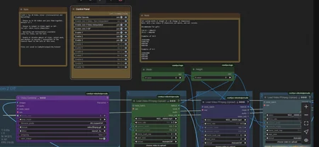
    • Choose up to 10 videos and join them together. Default is 3

    • Chose to output to Video (mp4) or GIF. For Gif, check resize dimensions.

    • Upscaling and Interpolation available (only for video, not for GIF)

    • Enable or disable amount of clips, output mode, and whether to upscale / interpolate in the Control Panel to the left of this note.

    • Files are saved in ComfyUI/output/JXL/Joined/

    Useful to use with JonXL's Wan 22 Multipurpose Workflow:

    https://civarchive.com/models/1872180?modelVersionId=2119056

    Description

    Workflows
    Other

    Details

    Downloads
    87
    Platform
    CivitAI
    Platform Status
    Available
    Created
    8/16/2025
    Updated
    11/13/2025
    Deleted
    -

    Files

    jonxlTop10VideoJoiner_v10.zip

    Mirrors