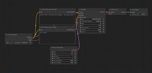
The archive contains a custom node for ComfyUI and an example workflow. The library required for the node to work will be downloaded automatically the first time you run it.
The Perlin Latent Image node, as the name implies, works the same way as the Empty Latent Image, but creates not an empty tensor, but with Perlin noise. Change the last three parameters only if you know why you need to change them. I can’t say that it makes the generation better or worse, but it makes them a little different. Experiment.
该存档包含一个用于 ComfyUI 的自定义节点和一个示例工作流。节点运行所需的库将在第一次运行时自动下载。
Perlin Latent Image 节点,顾名思义,与 Empty Latent Image 的工作方式相同,但创建的不是空张量,而是带有 Perlin 噪声的张量。只有在你知道为什么需要改变它们的时候才改变最后三个参数。我不能说它使生成变得更好或更差,但它使它们有点不同。实验。
Архив содержит в себе кастомную ноду для ComfyUI и пример воркфлоу. Необходимая для работы ноды библиотека скачается автоматически при первом запуске.
Нода Perlin Latent Image, как понятно из названия, работает так же, как Empty Latent Image, но создаёт не пустой тензор, а с шумом Перлина. Меняйте три последних параметра только если знаете, зачем вам понадобилось их менять. Не могу сказать, что он делает генерации лучше или хуже, но делает их немного другими. Экспериментируйте.
