Status: Discontinued.
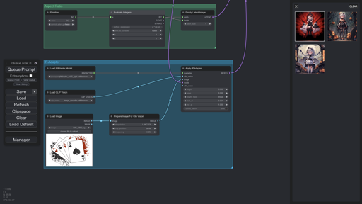
A comfortable user interface (theme) for ComfyUI.
v1.1
Added grid and dots presets.
Styled the image feed from ComfyUI-Custom-Scripts.
INSTALLATION
Extract the zip file.
Start ComfyUI.
Click
Settings.Go to
Color palette.Click
Import.Select your favorite preset from the
color-palettefolder.Paste the
stylesfolder anduser.cssin theComfyUI/ebfolder.
NOTES
Install ComfyUI-Custom-Scripts by pythongosssss to use the image feed.
If you want to disable the custom CSS styles, comment/delete everything inside
user.css.
WHAT'S NEXT?
Better ComfyUI menu interface
Better ComfyUI manager interface
Better interface for every possible window which can be opened by an average user.
CHANGELOG
v1.0
Added json template for color palette.
Discord: rookiepsi
Description
Added custom CSS files for advanced customization.
