Like the node pack and would like to support me? - I appreciate you! :)
To install, copy the unzipped ComfyUI_tinyterraNodes folder into the ComfyUI/custom_nodes folder.
GitHub Repo: https://github.com/TinyTerra/ComfyUI_tinyterraNodes
Special Features
Fullscreen Image Viewer
Enabled by default
Adds 'Fullscreen (ttN)' to the node right-click context menu
Adds 'Set Default Fullscreen Node (ttN)' to the node right-click context menu
Adds 'Clear Default Fullscreen Node (ttN)' to the node right-click context menu
Slideshow Mode
Toggled On - Automatically jumps to New images as they are generated (Black Background)
Toggled Off - Holds to the current user selected image (Light Background)
Fullscreen Overlay
Toggles display of a navigable preview of all the selected nodes images
Toggles display of the default comfy menu
Shortcuts
'shift + up arrow' => Open ttN-Fullscreen using selected node OR default fullscreen node
Shortcuts in Fullscreen
'up arrow' => Toggle Fullscreen Overlay
'down arrow' => Toggle Slideshow Mode
'left arrow' => Select Image to the left
'shift + left arrow' => Select Image 5 to the left
'ctrl + left arrow' => Select the first Image
'Right arrow' => Select Image to the right
'shift + right arrow' => Select Image 5 to the right
'ctrl + right arrow' => Select last Image
'esc' => Close Fullscreen Mode
Embedding Auto Complete
Enabled by default
displays a popup to autocomplete embedding filenames in text widgets - to use, start typing embedding and select an option from the list
Option to disable ([ttNodes] enable_embed_autocomplete = True | False)
Dynamic Widgets
Enabled by default
Automatically hides and shows widgets depending on their relevancy
Option to disable ([ttNodes] enable_dynamic_widgets = True | False)
ttNinterface
Enabled by default
Adds 'Node Dimensions (ttN)' to the node right-click context menu
Adds support for 'ctrl + arrow key' Node movement
Adds 'Reload Node (ttN)' to the node right-click context menu
Adds 'Slot Type Color (ttN)' to the Link right-click context menu
Adds 'Link Style (ttN)' to the Link right-click context menu
Save image prefix parsing
Add date/time info to filenames by using: %date:yyyy-MM-dd-hh-mm-ss%
Parse any upstream setting into filenames by using %[widget_name]% (for the current node)
or %[input_name]>[input_name]>[widget_name]% (for inputting nodes)
Node Versioning
All tinyterraNodes now have a version property so that if any future changes are made to widgets that would break workflows the nodes will be highlighted on load
Will only work with workflows created/saved after the v1.0.0 release
AutoUpdate
Disabled by default
Option to auto-update the node pack ([ttNodes] auto_update = False | True)
ttN/pipe
pipeLoader
(Modified from Efficiency Nodes and ADV_CLIP_emb)
Combination of Efficiency Loader and Advanced CLIP Text Encode with an additional pipe output
Inputs - model, vae, clip skip, (lora1, modelstrength clipstrength), (Lora2, modelstrength clipstrength), (Lora3, modelstrength clipstrength), (positive prompt, token normalization, weight interpretation), (negative prompt, token normalization, weight interpretation), (latent width, height), batch size, seed
Outputs - pipe, model, conditioning, conditioning, samples, vae, clip, seed
pipeKSampler
(Modified from Efficiency Nodes and QOLS_Omar92)
Combination of Efficiency Loader and Advanced CLIP Text Encode with an additional pipe output
Inputs - pipe, (optional pipe overrides), script, (Lora, model strength, clip strength), (upscale method, factor, crop), sampler state, steps, cfg, sampler name, scheduler, denoise, (image output [None, Preview, Save]), Save_Prefix
Outputs - pipe, model, conditioning, conditioning, samples, vae, clip, image, seed
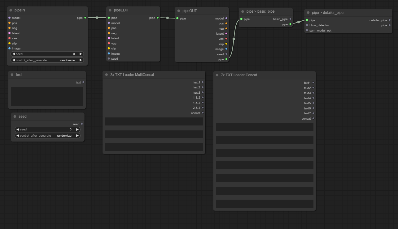
pipeIN
Encode up to 8 frequently used inputs into a single Pipe line.
Inputs - model, conditioning, conditioning, samples, vae, clip, image, seed
Outputs - pipe
pipeOUT
Decode single Pipe line into the 8 original outputs, AND a Pipe throughput.
Inputs - pipe
Outputs - model, conditioning, conditioning, samples, vae, clip, image, seed, pipe
pipeEDIT
Update/Overwrite any of the 8 original inputs in a Pipe line with new information.
Inputs - pipe, model, conditioning, conditioning, samples, vae, clip, image, seed
Outputs - pipe
pipe > basic_pipe
Convert ttN pipe line to basic pipe (to be compatible with ImpactPack), WITH original pipe throughput
Inputs - pipe[model, conditioning, conditioning, samples, vae, clip, image, seed]
Outputs - basic_pipe[model, clip, vae, conditioning, conditioning], pipe
pipe > Detailer Pipe
Convert ttN pipe line to detailer pipe (to be compatible with ImpactPack), WITH original pipe throughput
Inputs - pipe[model, conditioning, conditioning, samples, vae, clip, image, seed], bbox_detector, sam_model_opt
Outputs - detailer_pipe[model, vae, conditioning, conditioning, bbox_detector, sam_model_opt], pipe
pipe > xyPlot
pipeKSampler input to generate xy plots using sampler and loader values. (Any values not set by xyPlot will be taken from the corresponding pipeKSampler or pipeLoader)
Inputs - grid_spacing, latent_id, flip_xy, x_axis, x_values, y_axis, y_values
Outputs - xyPlot
ttN/image
imageOutput
Preview or Save an image with one node, with image throughput.
Inputs - image, image output[Hide, Preview, Save, Hide/Save], output path, save prefix, number padding[None, 2-9], overwrite existing[True, False], embed workflow[True, False]
Outputs - image
imageRemBG
(Using RemBG)
Background Removal node with optional image preview & save.
Inputs - image, image output[Disabled, Preview, Save], save prefix
Outputs - image, mask
Example of a photobashing workflow using pipeNodes, imageRemBG, imageOutput and nodes from ADV_CLIP_emb and ImpactPack:
hiresFix
Upscale image by model, optional rescale of result image.
Inputs - image, vae, upscale_model, rescale_after_model[true, false], rescale[by_percentage, to Width/Height], rescale method[nearest-exact, bilinear, area], factor, width, height, crop, image_output[Hide, Preview, Save], save prefix, output_latent[true, false]
Outputs - image, latent
ttN/text
text
Basic TextBox Loader.
Outputs - text (STRING)
textDebug
Text input, to display text inside the node, with optional print to console.
inputs - text, print_to_console
Outputs - text (STRING)
textConcat
3 TextBOX inputs with a single concatenated output.
inputs - text1, text2, text3 (STRING's), delimiter
Outputs - text (STRING)
7x TXT Loader Concat
7 TextBOX inputs concatenated with spaces into a single output, AND seperate text outputs.
inputs - text1, text2, text3, text4, text5, text6, text7 (STRING's), delimiter
Outputs - text1, text2, text3, text4, text5, text6, text7, concat (STRING's)
3x TXT Loader MultiConcat
3 TextBOX inputs with seperate text outputs AND multiple concatenation variations (concatenated with spaces).
inputs - text1, text2, text3 (STRING's), delimiter
Outputs - text1, text2, text3, 1 & 2, 1 & 3, 2 & 3, concat (STRING's)
ttN/util
seed
Basic Seed Loader.
Outputs - seed (INT)
float
float loader and converter
inputs - float (FLOAT)
Outputs - float, int, text (FLOAT, INT, STRING)
int
int loader and converter
inputs - int (INT)
Outputs - int, float, text (INT, FLOAT, STRING)
Description
v1.2:
fixed pipeLoader having image output instead of clip
Added clip output to pipeKSampler
Added original pipe throughput to pipe>basic_pipe and pipe>detailer_pipe nodes
________________________________________________________________________________
added config.json for auto update (set to false by default) - you will need to install the nodepack via
git clone https://github.com/TinyTerra/ComfyUI_tinyterraNodes.gitfrom inside theComfyUI\custom_nodesfolder

